Menos Coste.
Más Producción
NODE La nueva era de la Agricultura
Diseñado para los Mejores Agricultores
PRISMAB PRO
Tus datos de sensores, análisis del Confort del cultivo, Automatización…
Todo en una única plataforma.
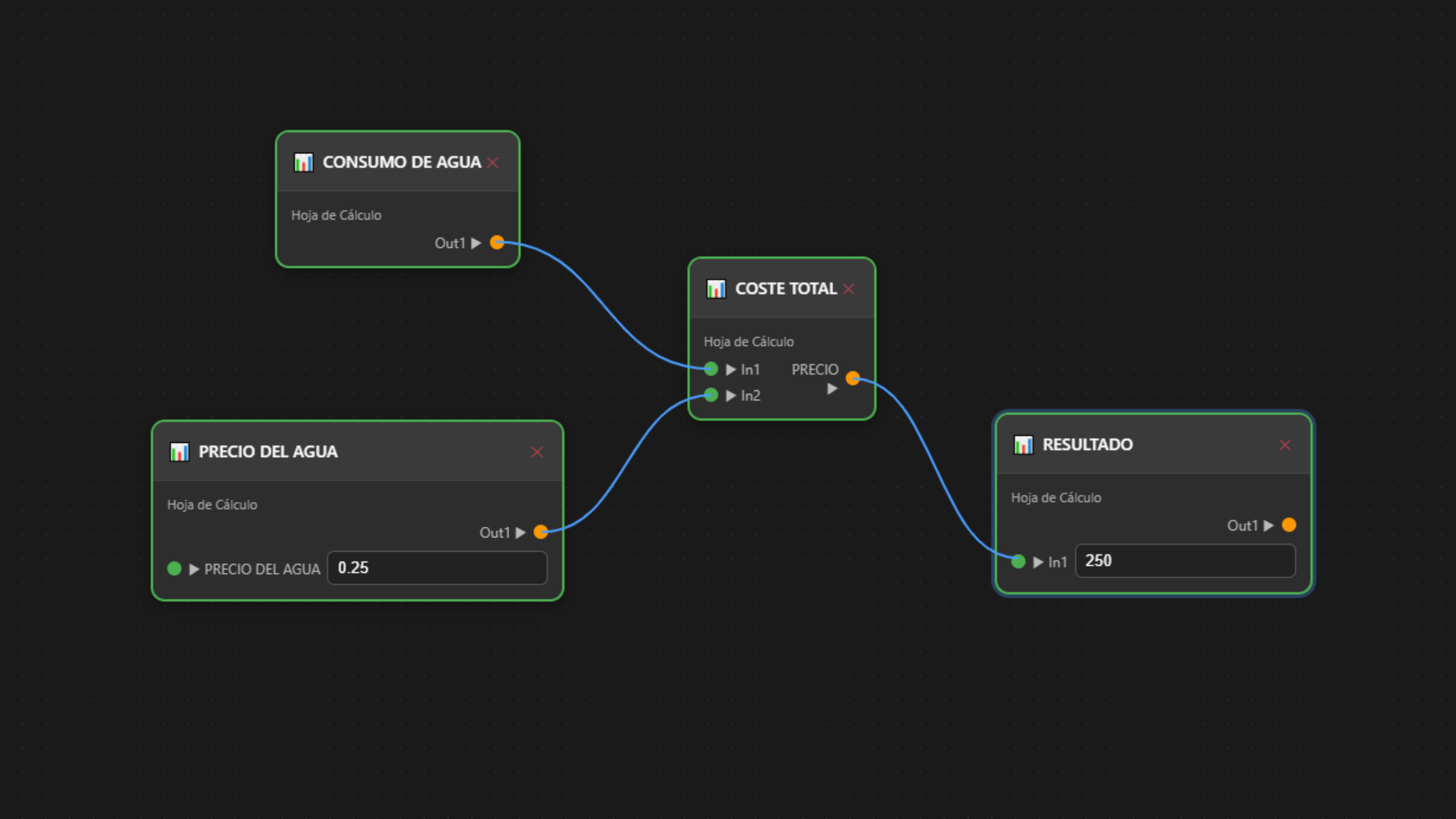
Riego inteligente
Convierte en inteligente el riego con un sencillo editor de flujo que te permite accionar la electroválvula con datos de sensores.
Imagen por satélite
Obtén información aérea de tu explotación que te permitirá conocer a nivel general el estadodel cultivo
Reduce un 50% los costes del riego
Reduce con exactitud la percolación, la eficiencia de los fertilizantes o el coste energético del agua
15% más de producción
Un cultivo con un buen confort hídrico producirá más y tendrá menos mermas.
Cuaderno de campo digital
Unifica la gestión de todas las explotaciones en un único sitio. Incrementa tu gestión, haz tu día más eficiente. Incluido en PRISMAB PRO
Control absoluto de tus datos
Crea nuevas variables, automatiza flujos, diseña modelos agronómicos. Todo con una poderosa y visual herramienta de edición
PRISMAB PRO acceso completo. 6 meses incluidos desde el lanzamiento al adquirir cualquiera de los packs NODE. Se requiere una suscripción válida (40€/mes) para acceder a todas las funcionalidades de tu sistema NODE.
*Oferta Feria Agrícola de Guanajuato
*Promoción válida hasta el 15 de Noviembre limitada a 2.000 unidades.
RESERVA YA tu sistema NODE
*Promoción de salida válida durante Noviembre limitada a 2.000 unidades. Entrega por orden de pedido a partir de Abril/26
Diseñado para los mejores Agricultores
Automatiza el riego y vuélvelo Inteligente
- Sin cuotas mensuales.
- Extremadamente fácil y sencillo de instalar
- Ampliable infinitamente
- Sensores industriales de alta precisión
- 3 años de autonomía


